КЕЙС Делаем в 2 раза больше лидов и на 15% больше продаж с помощью автоматизации
Как мы внедряли Carrot Quest в интернет-магазин "Make Case"
Задача:
Увеличить количество лидов и продаж с сайта
Решение:
Подготовка и внедрение автоматических сценариев для повышения конверсии в оставленный лид и покупку
Подготовка:
Интернет-магазин «Make case» дает возможность приобретать кейсы для смартфонов и планшетов. Здесь можно выбрать кейс с готовым дизайном или создать свой (рисунок, фото надпись). Мы проанализировали целевую аудиторию, процесс покупки и наиболее актуальные проблемы в воронке продаж. Это позволило оценить, какие сценарии по автоматизации стоит внедрять в первую очередь.
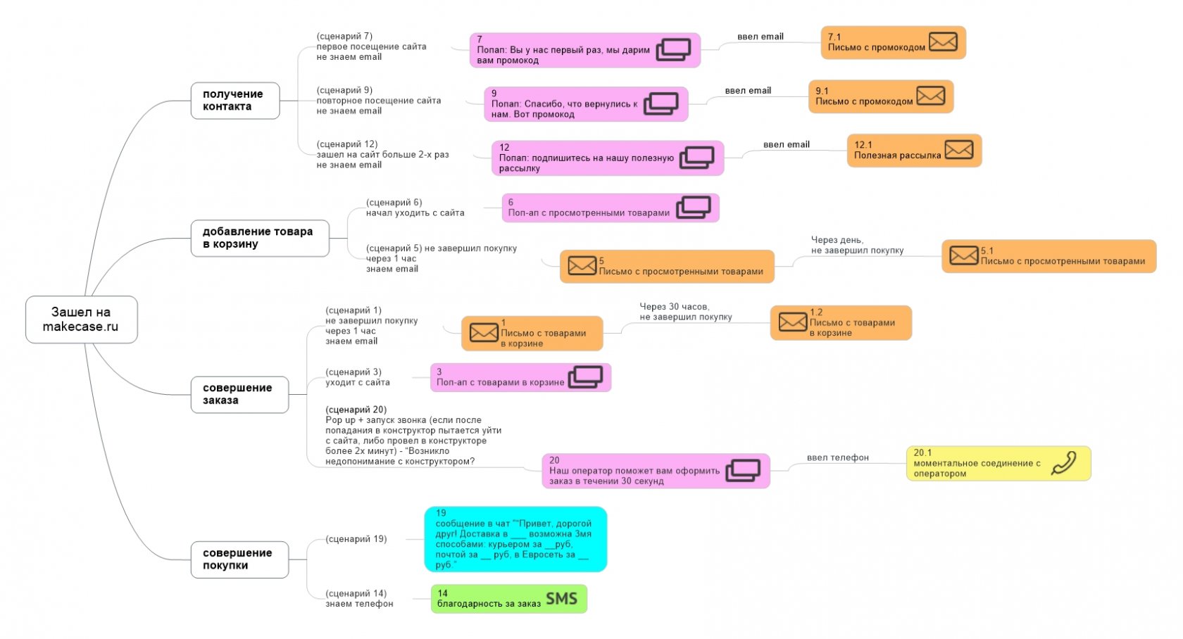
Карта сценариев, которые были утверждены к внедрению
Разными цветами изображены инструменты, которые используются в каждом из сценариев.
Бегущие с сайта покупатели
Продажи можно легко увеличить
По статистике 80% посетителей, которые добавили товар в корзину, уходят с сайта. Большую их часть можно вернуть!
Важно снять чувство риска
На последних этапах покупки у пользователя обостряется чувство риска. Специальными действиями его можно снизить!
И персонализировать предложение
Люди различаются, поэтому важно персонализировать работу с каждым сегментом, использовать сразу несколько каналов!
Сценарий 1
Всплывающее окно с бонусом + письмо
Одной из задач было увеличить количество лидов, чтобы в дальнейшем можно было с ними работать и вести к покупке. — Посетителю показывается pop-up с предложением получить скидку 20%, для этого ему нужно оставить email.
Pop-up (1-й шаг сценария):
Письмо (2-й шаг сценария):
Результаты сценария 1
+ 706 дополнительных email-ов (7,8% конверсия);
+ 72 заказа (10,5% конверсия из письма в покупку);
+ 180 000 рублей дохода.
Попробовать запустить такой сценарий
Зарегистрироваться. 7 дней бесплатно
сценарий 2
Всплывающее окно при попытке ухода с сайта
Сервис определяет, что пользователь интересовался каким-то конкретным товаром, был на последних этапах покупки, но почему-то решил уйти с сайта. — И в момент ухода показывает всплывающее окно с конкретными товарами и скидкой.
Pop-up:
сценарий 3
Серия возвращающих триггерных email-ов
Если мы не смогли активировать пользователя в покупку первым всплывающим окном, то запускается серия email-писем
Письмо 1 Высылается, если пользователь положил товары в корзину, но в течение часа так и не завершил заказ. В нем мы предлагаем скидку потенциальному клиенту, которая истекает через 48 часов. Скидка действует на те товары, которые он добавил в корзину.
Письмо 2 Если через 30 часов пользователь так и не купил, то высылаем ему письмо с напоминанием.
Результаты сценария 3
+ 7 заказов (1,4% конверсия из письма в покупку);
+ 17 500 рублей дополнительного дохода.
Попробовать запустить такой сценарий
Зарегистрироваться. 7 дней бесплатно
Общие результаты кейса
Всего с помощью нескольких базовых сценариев (без какой-либо сложной работы с лидами — взращиванием их с помощью контента) удалось за отчетный период вернуть и довести до покупки дополнительно 79 человека или 197 500 рублей. Помимо продаж удалось собрать в 2,5 раза больше лидов, чем обычно.